Nowy UMC100 produkcji ABB oferuje optymalne rozwiązanie
UMC100-FBP jest elastycznym, modułowym i rozszerzalnym systemem zarządzania pracą niskonapięciowych silników o stałej prędkości obrotowej. Jego najważniejsze zadania to: pełna – elektroniczna ochrona silnika, zapobieganie zatorom na liniach produkcyjnych i redukcja czasów przestoju serwisowego. Możliwe jest to dzięki uzyskaniu wczesnej informacji o możliwych problemach z silnikiem, która pozwoli na uniknięcie przerw w produkcji. Nawet w przypadku awaryjnego wyłączenia silnika, szybka diagnostyka i wykrycie przyczyny błędu pozwala na zmniejszenie przerw w produkcji. Ciągła ochrona silnika jest zapewniona poprzez wysoką, długoterminową stabilność charakterystyk zabezpieczeń.
Uniwersalna i modułowa struktura UMC100-FBP wpływa nawet na fazy planowania i projektowania. Czas i wysiłek potrzebny do wykonania oprzewodowania jest znacznie zredukowany, dzięki faktowi, że wszystkie wymagane funkcje zabezpieczeń, monitoringu i sterowania są zintegrowane w pojedynczym urządzeniu. Jedna wersja dla wszystkich zakresów prądowych i magistral polowych upraszcza projektowanie, uruchomienie i późniejszy serwis.
Dzięki kompaktowym wymiarom i zintegrowanemu systemowi pomiarowemu, UMC100-FBP może być instalowany nawet w ciasnych przestrzeniach montażowych. To wielka zaleta, szczególnie dla aplikacji wymagających zastosowania niskonapięciowych rozdzielnic wysuwnych z modułami o ograniczonej przestrzeni montażowej lub w przypadku wymiany przestarzałych systemów sterowania silnikami na nowocześniejsze. Modułowa rozszerzalność systemu zapewnia optymalne dopasowanie do konkretnego projektu. Nawet podstawowa jednostka UMC100-FBP może spełnić wymagania większości aplikacji.
Wszystkie funkcje sterujące wymagane w aplikacji są zintegrowane i mogą być skonfigurowane za pomocą zestawów parametrów. Funkcje sterowania dedykowane dla konkretnej aplikacji mogą zostać zrealizowane za pomocą systemu logiki programowalnej. Dla złożonych aplikacji z większą ilością wejść/wyjść lub z sygnałami specjalnymi, dostępne są moduły rozszerzeń.

UMC100 z modułami rozszerzeń
UMC100 w szczegółach
- Ochrona przeciążeniowa z ustawialnymi klasami rozruchu 5, 10, 20, 30, 40 zgodnie z EN/IEC 60947-4-1
- Ochrona silnika w przypadku zablokowanego wirnika
- Detekcja zaniku faz, asymetrii i kolejności faz
- Termistorowa ochrona silników z PTC
- Detekcja zwarć doziemnych do pracy w sieciach IT
- Znamionowy prąd silnika od 240 mA do 63 A w jednym urządzeniu, bez dodatkowych akcesoriów
- Znamionowy prąd silnika > 63 A z zewnętrznymi przekładnikami prądowymi
- Niezależna ochrona silnika, również w przypadku braku podłączenia do magistrali
- Zintegrowane najważniejsze funkcje sterujące oraz łatwe w parametryzacji bloki funkcyjne
- Rozruch bezpośredni, rewersyjny, gwiazda-trójkąt
- Rozruch ze zmianą biegunów / Dahlandera
- Ustawnik pozycyjny
- Regulowalna strategia restartu (ograniczanie obciążenia)
- Swobodnie programowalne funkcje sterowania do aplikacji o specjalnych wymaganiach
- Prosta adaptacja do wymaganych funkcji sterowania
- Biblioteka funkcji
- Bloki logiczne, liczniki, funkcje czasowe
- Dostęp do wszystkich wej/wyj i sygnałów wewnętrznych
Status silnika / komunikacja
- Dane o pracy silnika: stan silnika, prąd silnika, maksymalny prąd rozruchowy, czas rozruchu, obciążenie termiczne, czas opóźnienia alarmu, czas chłodzenia
- Dane serwisowe: czas pracy, ilość rozruchów i zadziałań zabezpieczeń
- Dane diagnostyczne: szczegółowe komunikaty o błędach i ostrzeżenia, pamięć ostatnich 16 błędów
Panel operatorski
Panel operatorski zapewnia wyświetlanie wszystkich parametrów układu. Komunikaty alarmowe o błędach i ostrzeżenia są wyświetlane w postaci tekstowej, w wybranym języku. Do zewnętrznych błędów mogą zostać przyporządkowane indywidualne opisy. Nastawy i zmiana parametrów – gdy jest to wymagane – mogą być chronione hasłem.

Otwarta komunikacja
UMC100-FBP posiada interfejs do podłączenia adaptera komunikacyjnego – wtyczki FieldBusPlug (FBP). Dobór odpowiedniej wtyczki FieldBusPlug umożliwi sterownikowi UMC komunikację w najpopularniejszych standardach magistral polowych, jak Profibus DP, DeviceNet, Modbus lub CANopen. Dzięki transmisji danych, UMC100-FBP zapewnia ciągłą transmisję do systemu sterowania wszystkich parametrów pracy silnika, danych serwisowych i diagnostycznych.
Kompleksowy system diagnostyczny ułatwia lokalizację i usuwanie błędów i ich przyczyn. Oznacza to, że wszelkie usterki mogą być szybko wykryte i ich szkodliwe efekty mogą być zminimalizowane a czas przestojów może być zredukowany do minimum. Dzięki temu zwiększa się niezawodność i wydajność linii produkcyjnych. UMC100-FBP może również pracować niezależnie od magistrali komunikacyjnej, jako w pełni funkcjonalna jednostka autonomiczna.
Parametryzacja
Dla większości aplikacji wystarczający jest wybór i parametryzacja UMC100 za pomocą standardowych, zintegrowanych funkcji sterujących. Jest to realizowane niezależnie od systemu sterowania i system polowego, za pomocą plików konfiguracyjnych GSD i EDS, lub bardziej wygodnie za pomocą DTM (technologia DTM/FDT).
Wszystkie podstawowe parametry mogą być konfigurowane za pomocą panelu, natomiast kompleksowym narzędziem do prostej parametryzacji i programowania zarówno UMC100, jak i innych urządzeń wykorzystujących DTM jest ABB Asset Vision Basic, jako aplikacja ramowa FDT, razem z DTM (Device Type Manager). Oprogramowanie pozwala na tworzenie konfiguracji, wgrywanie/pobieranie, odczyt danych diagnostycznych i – jeśli system na to pozwala – nawet sterowanie UMC100 – zarówno centralnie z systemu za pomocą magistrali polowej, jak i bezpośrednio za pomocą skrzynki sterowniczej.
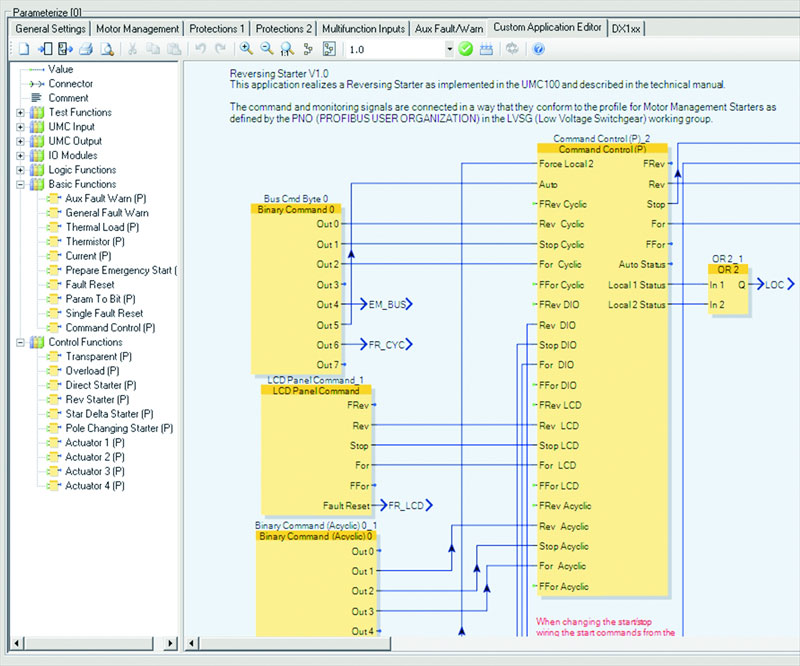
Dla aplikacji specjalnych, możliwe jest tworzenie dopasowanych funkcji sterujących za pomocą edytora zintegrowanego w DTM. Do dyspozycji użytkownika dostępna jest pełna biblioteka bloków funkcyjnych. Możliwy jest dostęp do wszystkich zmiennych istniejących w UMC100 i w modułach rozszerzeń. Wszystkie funkcje sterujące zintegrowane w UMC100 są dostępne w postaci szablonów i mogą być w prosty sposób dostosowywane do wymagań. Możliwe jest stworzenie własnej biblioteki specjalnych funkcji sterujących za pomocą importu/eksportu tych szablonów.
![]() |
![]() |
![]() |
| Soft DTM | Soft moduły logiczne | Soft wykres |
Typowe obszary aplikacji UMC100-FBP:
- przemysł petrochemiczny
- cementownie i papiernie
- przemysł metalurgiczny
- kopalnie
- przemysł chemiczny
- usługi wodno-kanalizacyjne
- przemysł spożywczy
UMC100-FBP jest idealnym uzupełnieniem do sprawdzonego i znanego sterownika silników UMC22-FBP, który jest z powodzeniem stosowany w wielu dużych projektach na całym świecie.


